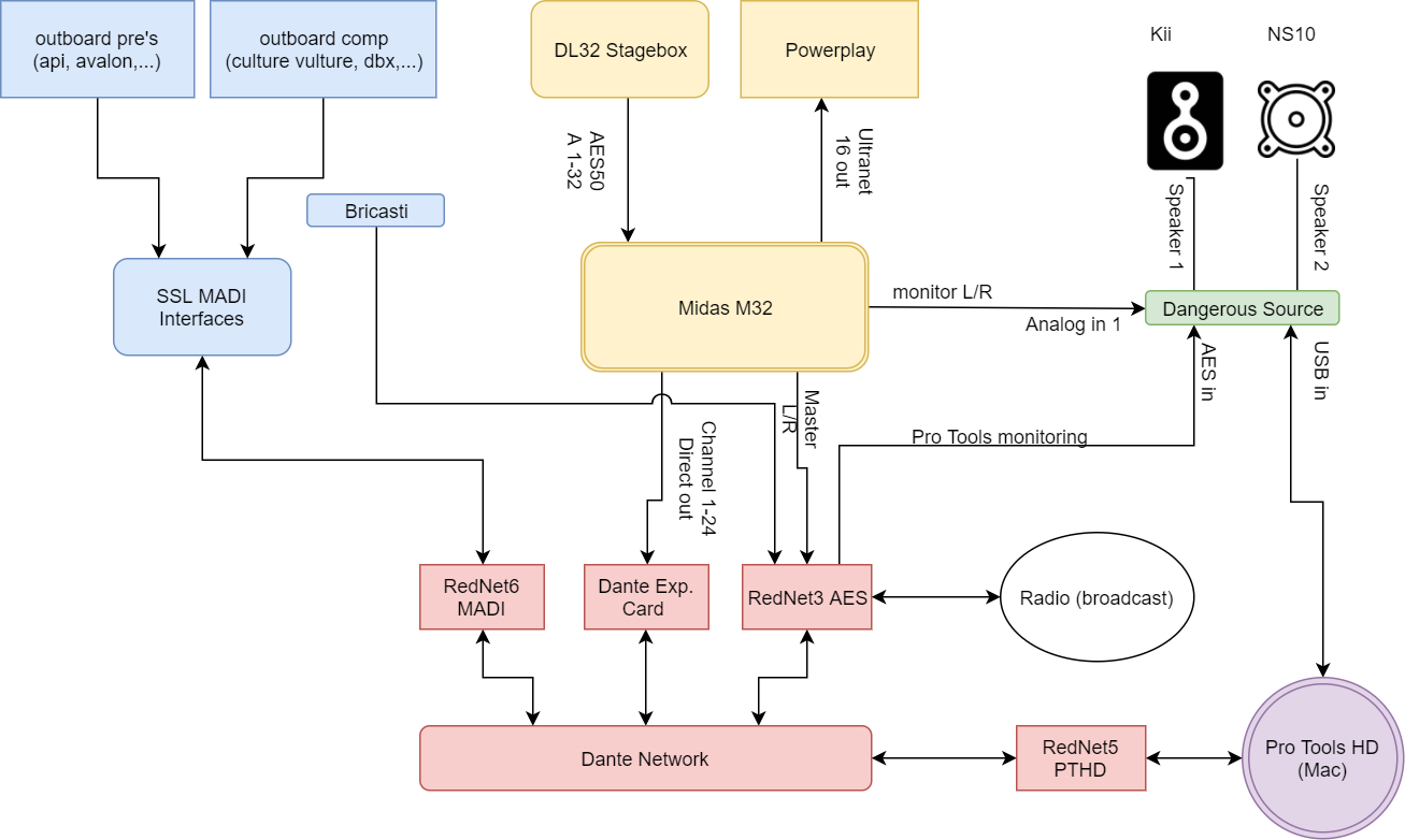
- Routing diagram
- Afspraken
- Livesessie workflow
- Gebruik Midas M32 console
- Gebruik Powerplay P16 (monitor mixertjes)
- Materiaallijst
- Geen drank in de liveroom. uitzondering flesjes met dop
- Geen drank in de mixroom nabij de mixing console.
- Geen voedsel in de studio.
- Ruim alles op na de sessie:
geen onopgerolde kabels, los liggende micros/DI's, ... - vul de mic checklist in, hoeft niet lang te duren. te vinden in bovenste schuif. zie materiaallijst in #5.
-
voorzie studio van stroom:
- zet de 4 stroomschakelaars aan: linksonder, linksboven, en rechtsonder 2 keer
!! bij foute volgorde kan de elektrische zekering springen. !! - zet de Mac aan: knopje aan achterzijde
- zet de Midas aan: knopje aan de achterkant van de tafel, in de buurt van het stroomsnoer
- zet de Yamaha versterker aan: links in de beenruimte onder de mengtafel. de Yamaha NS-10 zijn aangesloten.
- zet de Trinnov DSP aan: de onderste unit in de linker rack.
- zet de stageblock aan in de Liveroom
- indien [mute] op de stageblock niet uitgaat is de synchronisatie met tafel niet in orde. turn it off and on again (de stageblock). sync success -> groen lampje op M32 scherm in rechterbovenhoek
- zet de 4 stroomschakelaars aan: linksonder, linksboven, en rechtsonder 2 keer
-
start een nieuwe opnamesessie op de Mac
- start 'Pro Tools'. de studio master clock is afgestemd op [RedNet5 PTHD], Pro Tools moet dus aanstaan om alles te doen samenwerken
- start 'Dante Controller' en laad de correcte preset in:
Setup REDNET24ch Midas Recording preset - maak een nieuw project in Pro Tools:
zorg dat alle relevante tracks [armed] zijn (rode rec knob flikkert)
-
breng de Midas in gereedheid:
- laad de preset:
- druk op de knop
Viewonder show control en navigeer met de pijltjes onder het scherm naar het tabblad scenes - laad de scene '24ch Standaardpatch'
- druk op de knop
- laad de preset:
-
aanzetten van de speakers Dangerous source: AN1
- SPKR 1 = KII three
- SPKR 2 = Yamaha ********* HOE AANZETTEN ?? ****************
-
beluistering van opname:
- beluister op chan 25/26
ALTIJD in solo. - om de apart opgenomen tracks te beluisteren:
- druk op knop 'ROUTING' naast het scherm
- op het 'home' tab, zet inputs 1-8 op 'card 1-8', 9-16 op 'card 9-16' enz
- let op! bij het terugzetten blijft 'Inputs 25-32' op 'card 25-32'
- routing > home
=> selectie van inputs op tafel- [ 1- 8] -> AES50 A1-8
- [ 9-16] -> AES50 A9-16
- [17-24] -> AES50 A17-24
- [25-32] -> Card 25-32
dus:
- 24 kanalen komen van de stageblock
- 25/26 is playback van master opname op PC
- 31/32 is afluistering van live radio.
- routing > out 1-16
=> uitsturen van masterbus naar radio en pro-tools
- 13/14 is [direct out channel 31/32] ->stuurt radio L/R naar Pro Tools
- 15/16 is [master L/R Post master fader]. ->stuurt masterbus naar Pro Tools
- rest wordt niet gebruikt - routing > Ultranet P16
=> uitsturen naar powerplay monitoring bakjes
- in scene presetlive-direct-moni?: [1-16] -> [direct channel out 1-16 (prefader)]
- in scene presetlive-bus-moni?: [1-16] -> mixbus 1-16 (prefader) - routing > card
=> uitsturen van dry kanalen naar Pro Tools
- [ 1- 8] -> AES50 A1-8
- [ 9-16] -> AES50 A9-16
- [17-24] -> AES50 A17-24
- [25-32] -> Out 9-16dus hier worden de settings in [routing > out 1-16] op de card out overgenomen: radio en Midas master naar Pro Tools
- transmitter [Midas M32] 1-32 -> Receiver [Rednet5 PTHD] 1-32
- transmitter [Rednet5 PTHD] 1-26 -> Receiver [Midas M32] 1-26
- transmitter [Rednet3 AES] 1/2 -> Receiver [Midas M32] 31/32
- transmitter [Midas M32] 31/32 -> Receiver [Rednet3 AES] 1/2
- i/o per track: 1-24 is analog in en out 1-24, al staat er soms avalon of iets dergelijks bij
- track 25 is een stereo track voor de master bus: i/o 25/26
- track 26 is een stereo track voor de radio feed: i/o 31/32
- schuif 1:
- 6x Sure SM58
- 2x Sennheiser e606 (?)
- 10x Radial JDI (passief)
- 3x popfilter
- stereo bar
- mic mount extension
- materiaallijst
- schuif 2:
- 6x Shure SM57
- 3x Shure BETA 57
- 1x Shure BETA 52a
- 1x AKG D112
- 1x AKG D12
- 1x PG52
- schuif 3:
- 4x Sennheiser MD421
- 2x Audio Technica AT2020
- 2x Audio Technica AT4041
- 2x Shure SM81
- schuif 4:
alle koptelefoons MET 3.5mm adapter- 5x Sennheiser HD280 koptelefoon
- AKG D50 (?)


